
BotSharp简介
BotSharp 是什么?
BotSharp 是一个基于.NET开发的开源ai多智能体应用开发框架,它可以快速将大型语言模型(LLMs)快速集成到现有业务系统中,从简单的聊天机器人,再到多智能体协作,以及复杂的任务如【Text To Sql】框架,BotSharp都提供了开箱即用的使用方法,使普通开发者也能够很快、轻松地开发AI应用程序。

BotSharp功能特征
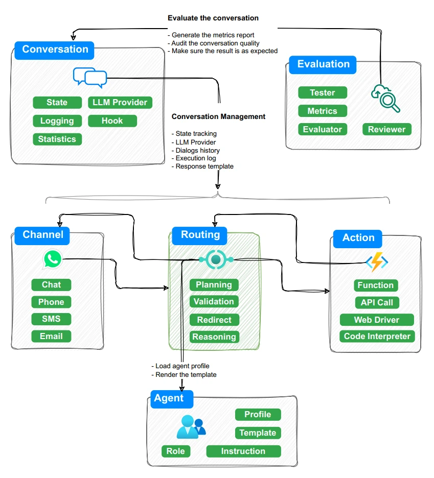
- 多智能体与对话管理:支持多智能体系统,具备状态管理功能,可处理复杂对话场景。
- 任务规划:支持多种 LLM 规划方法,能处理从简单到复杂的任务。
- 知识检索:内置 RAG 相关接口,支持基于记忆的向量搜索。
- 多平台支持:兼容 ChatGPT、Gemini、LLaMA、HuggingFace 等多种 AI 平台。
- 协同工作:允许多个具有不同职责的智能体协同完成复杂任务。
- 一站式开发:在同一平台上构建、测试、评估和审计 LLM 代理。
- 用户界面:内置 BotSharp UI,使用 SvelteKit 编写。
- 内容集成:支持与 Facebook Messenger、Slack 和 Telegram 等消息渠道集成。
- 插件系统:采用组件化设计,支持多种数据存储、LLM、消息渠道等插件。

BotSharp应用场景
- 客户服务:构建智能客服机器人,自动回答常见问题。
- 智能办公:开发内部工具,如自动日程安排、文档检索等。
- 自动化流程:实现业务流程的自动化,如数据输入、任务分配等。
BotSharp 的优势
- 对话用户体验:BotSharp 能够轻松实现对话式用户体验,处理自然语言理解(NLU),将自然语言转换为软件可以理解的结构化意义。
- 简化开发:通过 BotSharp,开发者可以创建能够理解自然语言含义和细微差别的智能体,从而简化开发流程。
BotSharp使用教程
1. 运行后端服务:
PS D:\> git clone https://github.com/dotnetcore/BotSharp
PS D:\> cd BotSharp
PS D:\BotSharp\> dotnet run –project .\src\WebStarter\WebStarter.csproj -p SolutionName=BotSharp
2. 运行 Admin UI 项目:
PS D:\> git clone https://github.com/SciSharp/BotSharp-UI
PS D:\> cd BotSharp-UI
PS D:\> npm install
PS D:\> npm run dev
3. 访问 http://localhost:5015/ 使用界面。
Github:https://github.com/SciSharp/BotSharp
详细介绍:https://botsharp.verdure-hiro.cn/guide/quick-start/overview
数据统计
数据评估
本站土豆丝提供的BotSharp都来源于网络,不保证外部链接的准确性和完整性,同时,对于该外部链接的指向,不由土豆丝实际控制,在2025年8月14日 下午11:42收录时,该网页上的内容,都属于合规合法,后期网页的内容如出现违规,可以直接联系网站管理员进行删除,土豆丝不承担任何责任。
相关导航


CloneAI

AvidoAI

WPCode

GitHubCopilot

SpringAIAlibaba

CharmedAI

