
Motia简介
Motia 是什么?
Motia 是一个专为软件工程师设计的 ai 代理框架,旨在帮助开发者快速搭建、测试和部署生产级的 AI 代理。它强调代码优先和事件驱动,支持多语言开发,并提供可视化界面,使开发者能够专注于业务逻辑。

Motia功能特点
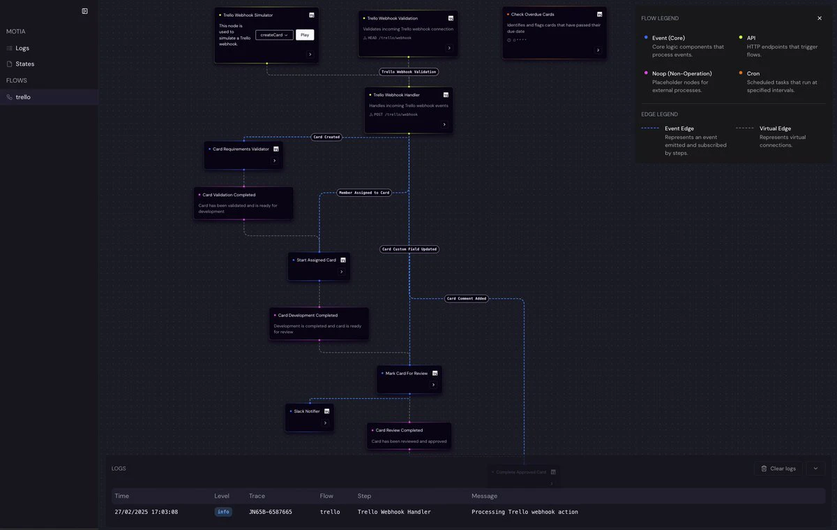
- 事件驱动架构:通过定义步骤、流程、事件和主题构建灵活的工作流。
- 多语言支持:支持 Python、TypeScript、Ruby 等多种编程语言。
- 可视化工作台:提供流程可视化、实时日志、自定义 UI 等工具。
- 零基础设施负担:一键部署,无需 Kubernetes 等复杂知识。
- 模块化设计:通过可组合的步骤和运行时验证,提高智能体的可靠性和可维护性。
Motia应用场景
- 自动化任务:如 GitHub 问题和拉取请求管理。
- 复杂决策系统:如财务分析工作流程。
- 数据处理管道:如 AI 图像生成与评估。
- 视频内容扩展:如将窄屏视频转换为宽屏视频。
Motia优势
- 零基础设施烦恼 – 无需 Kubernetes 专业知识。使用单个命令即可部署代理。
- 真正的代码优先开发 – 用熟悉的语言编写代理逻辑,而不是专有的 DSL。
- 独特的多语言支持 – 在同一个代理中混合使用用于 ML 的 Python、用于类型安全的 TypeScript 和用于 API 的 Ruby。
- 具有运行时验证的可组合步骤 – 使用自动输入/输出验证从模块化、可重复使用的组件构建代理。
- 内置可观察性 – 使用可视化执行图和实时日志调试代理行为。
- 即时 API 和 Webhook—— 无需额外代码即可通过 HTTP 端点公开代理功能。
- 完全控制 AI 逻辑 – 不受限制地使用任何 LLM、向量存储或推理模式。
- 灵活控制 ——在同一流程中轻松在代理控制和确定性控制之间切换。

快速入门
1. 使用以下命令创建新项目:
npx motia create -n my-first-agent
(将 my-first-agent 替换为你想要的项目名称)
2.进入新项目目录。
3. 启动 Motia 开发服务器。
4. 在浏览器中打开 Motia Workbench(通常是 http://localhost:3000),查看预构建的流程和示例步骤。
5. 使用 curl 或 Motia CLI 触发示例 API 端点或事件,观察 Workbench 日志中的步骤执行和事件流。
通过以上几个简单步骤,通过使用 Motia CLI 和自动化项目创建,几分钟就可以使用 Motia了。
github项目:https://github.com/MotiaDev/motia
数据统计
数据评估
关于Motia特别声明
本站土豆丝提供的Motia都来源于网络,不保证外部链接的准确性和完整性,同时,对于该外部链接的指向,不由土豆丝实际控制,在2025年8月14日 下午11:44收录时,该网页上的内容,都属于合规合法,后期网页的内容如出现违规,可以直接联系网站管理员进行删除,土豆丝不承担任何责任。
相关导航

Magic Resume,一个现代化的在线简历编辑器,它基于 Next.js 和 Framer Motion 构建,可以让用户能够轻松创建专业的简历。

SeedeAI
Seede AI,一款简单易用的AI驱动设计工具,只需输入文字描述或上传参考图片,就能够在一分钟内帮助用户快速生成专业级的设计创作,只要应用在社交媒体、营销材料和创意项目等地方。

Hugo
Hugo,一个使用 Go 语言开发的开源静态网站生成器,速度快,灵活性高。它通过模板系统和快速的资产处理管道,能够在数秒内渲染出完整的网站。

BeaconsAI
Beacons AI ,一个一体化平台,Beacons AI专为创作者打造业务并增强其数字形象而设计。它提供了一套易于使用的工具,包括简介中的强大链接、媒体工具包生成器、发票、提前付款、链接缩短器等。

AiSofiya
Ai Sofiya,Ai Sofiya 是一款超级 AI 工具,可以帮助您满足所有社交媒体营销需求。她可以使用 OpenAI 和其他云平台的强大功能生成广告文案、文本转语音和后期设计。她还可以与您聊天并回答您有关她的功能和优势的问题。

KitsAI
Kits AI,专为音乐家设计的 AI 语音平台。借助 Kits.AI,用户可以使用其库中提供的各种 AI 语音来转换自己的声音。

Locofy
Locofy,Locofy.ai可将 Figma 和 Adobe XD 设计转换为带有 AI 的 React、React Native、HTML-CSS、Gatsby 和 Next.js 代码。

ChatMapAI
ChatMap AI,ChatMap AI,一款基于GPT 的地图查找工具。
暂无评论...
